Hướng dẫn cách tạo chữ ký trên Google Drive nhanh chóng, đơn giản
Cách tạo chữ ký trên Google Drive là nhu cầu phổ biến đối với người dùng khi cần ký tài liệu, hợp đồng hay biểu mẫu trực tuyến. Bởi việc tạo chữ ký điện tử trên Google Drive không chỉ giúp bạn tiết kiệm thời gian mà còn hỗ trợ ký online mọi lúc, mọi nơi mà không cần in ấn. Trong bài viết này, GCS Việt Nam sẽ hướng dẫn chi tiết từng bước về cách tạo chữ ký trên Google Drive, cùng tham khảo ngay nhé.
Google Drive có hỗ trợ tạo chữ ký không?
Về bản chất, Google Drive là một nền tảng lưu trữ đám mây, không trực tiếp sở hữu các công cụ tạo chữ ký chuyên biệt. Tuy nhiên, với vai trò là trung tâm của hệ sinh thái Google Workspace, Google Drive lại tích hợp rất chặt chẽ với các công cụ xử lý văn bản mạnh mẽ. Chính vì thế thông qua các ứng dụng Google Docs, Google Sheets,… người dùng hoàn toàn có thể tạo và chèn các loại chữ ký điện tử vào tài liệu của mình.
Một lưu ý khi thực hiện tạo chữ ký, bạn cần phải hiểu là chữ ký được tạo và chèn trong Google Docs/Sheets là “chữ ký điện tử”, không phải “chữ ký số”, có tính bảo mật và pháp lý cao. Chữ ký điện tử trên Google Docs hoạt động theo ba cơ chế chính:
- Vẽ trực tiếp – Sử dụng công cụ vẽ có sẵn của Docs để tạo ra chữ ký viết tay, lưu trữ như một hình ảnh.
- Chèn hình ảnh – Tải lên một hình ảnh chữ ký đã được ký sẵn trên giấy và scan/chụp lại.
- Sử dụng add ons – Tiện ích mở rộng từ bên thứ ba được tích hợp trực tiếp vào Google Docs.
Tóm lại, vì Google Drive là nơi lưu trữ tất cả các file Docs, Sheets và PDF, nên việc tạo chữ ký trong Docs và lưu trữ trên Drive là một quy trình liền mạch. Khi bạn ký một tài liệu Google Docs, tài liệu đó được lưu tự động trên Drive, đảm bảo chữ ký được bảo toàn và có thể truy cập được từ bất kỳ đâu. Dù Google Drive không hỗ trợ ký trực tiếp, nhưng nó cung cấp môi trường hoàn hảo để Google Docs thực hiện việc tạo và chèn chữ ký điện từ một cách hiệu quả và dễ dàng nhất.
Khi nào nên dùng chữ ký điện tử trên Google Drive?
Việc sử dụng chữ ký điện tử trên Google Drive là một lựa chọn linh hoạt trong nhiều tình huống. Tuy nhiên, nó đặc biệt phù hợp và được khuyến khích sử dụng trong các trường hợp sau:
- Tài liệu nội bộ hoặc có tính chất hành chính thông thường
Khi bạn cần xác nhận các đề xuất, kế hoạch công việc hoặc dự án trong phạm vi công ty. Hay khi cần ký xác nhận biên bản để lấy sự đồng thuận và tham gia của các thành viên. Ngoài ra, còn được ứng dụng ở một số các tài liệu hành chính đơn giản không yêu cầu tính pháp lý quá cao.
- Giao dịch cá nhân hoặc thỏa thuận không ràng buộc cao
Các thỏa thuận dịch vụ đơn giản, đặc biệt khi làm việc với các đối tác nước ngoài qua mạng. Hay khi cần xác nhận các lời mời tham gia sự kiện, hội thảo hoặc chấp thuận các điều khoản cơ bản.
- Nhận xét, xác nhận trong môi trường giáo dục
Giáo viên ký nhận xét, đánh giá vào bài tập, phiếu điểm của học sinh/sinh viên. Hay sinh viên ký xác nhận các tài liệu đăng ký học phần, hồ sơ thực tập.
- Mang lại tốc độ cao và trải nghiệm sử dụng tiện lợi
Khi bạn đang di chuyển hoặc làm việc từ xa và cần ký một tài liệu ngay lập tức mà không có máy in, máy scan. Google Docs cho phép bạn thao tác ký ngay trên điện thoại hoặc máy tính bảng.
Lợi ích khi thực hiện cách tạo chữ ký trên Google Drive
Việc chuyển đổi từ ký tay trên giấy sang tạo chữ ký trên Google Drive mang lại vô số lợi ích thiết thực. Dưới đây là những lợi ích nổi bật mà thao tác tạo chữ ký trên Drive mang lại:
Tiết kiệm thời gian
Việc ký điện tử trên Drive giúp giảm thiểu tối đa quy trình thủ công rườm rà. Theo cách truyền thống, để ký một tài liệu, bạn phải thực hiện nhiều thao tác. Như là 1) Lưu file từ máy tính >> (2) In ra giấy >> (3) Ký tay >> (4) Scan (hoặc chụp ảnh) tài liệu đã ký >> (5) Chuyển đổi lại thành PDF >> (6) Gửi email. Toàn bộ quy trình này có thể ngốn của bạn từ 15 đến 30 phút, thậm chí lâu hơn nếu máy in/scan gặp trục trặc.
Ngược lại, với Google Drive thì bạn chỉ cần thực hiện 3 bước đơn giản là (1) Mở Docs >> (2) Chèn chữ ký (ảnh có sẵn hoặc vẽ trực tiếp) >> (3) Gửi đi. Toàn bộ quá trình chỉ mấy chưa đầy 30 giây.
Đối với những người phải ký hàng chục tài liệu mỗi ngày, việc tiết kiệm hàng giờ thời gian rất cần thiết. Hơn nữa, tính năng lưu trữ chữ ký dưới dạng hình ảnh hoặc mẫu vẽ giúp bạn tái sử dụng ngay lập tức, loại bỏ bước tạo chữ ký từ đầu cho mỗi tài liệu mới.
Ký online không cần in ấn
Việc sử dụng chữ ký điện tử loại bỏ hoàn toàn sự phụ thuộc vào máy in, giấy và mực in. Bằng cách sử dụng Drive để ký tài liệu còn hỗ trợ giải quyết nhiều vấn đề hơn, như là:
- Doanh nghiệp tiết kiệm được chi phí mua sắm và bảo trì thiết bị in ấn, chi phí giấy, mực in hàng tháng. Khoản tiết kiệm này đặc biệt đáng kể ở quy mô lớn.
- Giảm thiểu lượng giấy in ra đồng nghĩa với việc góp phần bảo vệ môi trường, đây cũng là một điểm cộng về trách nhiệm xã hội của doanh nghiệp (CSR).
- Bạn có thể ký các hợp đồng quan trọng ngay cả khi đang ở sân bay, quán cà phê, hay đang trong kỳ nghỉ. Bạn chỉ cần một thiết bị có kết nối internet và ứng dụng Google Docs/Drive.
Lưu trữ đồng bộ, an toàn
Google Drive là một hệ thống lưu trữ đám mây cung cấp khả năng đồng bộ hóa dữ liệu tuyệt đối và bảo mật mạnh mẽ. Khi bạn ký một tài liệu Docs, tài liệu đó được lưu lại ngay lập tức và an toàn trên Drive của bạn. Ngay cả khi thiết bị của bạn bị hỏng, dữ liệu vẫn an toàn.
Hay Google Docs lưu lại toàn bộ lịch sử chỉnh sửa, bao giờ cả thời điểm đã chèn chữ ký. Nhờ đó, việc kiểm toán và theo dõi quy trình phê duyệt, giúp xác định tính xác thực của chữ ký tại một thời điểm cụ thể dễ dàng hơn.
Dùng được trên mọi thiết bị
Khả năng tương thích đa nền tảng trên Google Drive và Google Docs, giúp việc tạo, chèn và quản lý chữ ký điện tử được liền mạch hơn. Hơn nữa, bạn có thể thực hiện cách tạo chữ ký trên Google Drive bằng nhiều thiết bị khác nhau. Ví dụ như máy tính bảng, laptop hoặc điện thoại thông minh.
03 Cách tạo chữ ký trên Google Drive nhanh nhất hiện nay
Việc tạo chữ ký điện tử và tích hợp nó vào tài liệu lưu trữ trên Google Drive khá đơn giản. Dưới đây là 03 phương pháp phổ biến, nhanh chóng và hiệu quả mà bạn có thể áp dụng ngay lập tức.
Cách 1 – Tải ảnh chữ ký lên Google Drive và chèn vào tài liệu
Đây là cách đơn giản nhất để thực hiện cách tạo chữ ký trên Google Drive. Bạn chỉ cần viết chữ ký trên giấy, chụp ảnh hoặc scan lại rồi tải lên Google Drive. Sau đó, bạn thực hiện chèn ảnh chữ ký vào Google Docs, Google Sheets/Slides một cách linh hoạt.
Trước tiên, bạn chỉ cần chuẩn bị các bước hình ảnh như sau:
– Bước 1: Đầu tiên, bạn cần thực hiện ký tên của bạn lên một tờ giấy trắng tinh, dùng bút mực đậm màu.
– Bước 2: Tiếp theo, bạn sử dụng điện thoại hoặc máy scan để chụp/quét lại chữ ký. Hoặc bạn sử dụng các công cụ chỉnh sửa ảnh để cắt bỏ nền trắng dư thừa và làm trong suốt nền với định dạng PNG. Bạn cần đảm bảo ánh sáng tốt, hình ảnh rõ nét và không bị bóng mờ.
– Bước 3: Bạn cần thực hiện đăng nhập vào Drive và kéo thả PNG chữ ký này vào một thư mục dễ tìm kiếm.
Sau đó, bạn thực hiện các bước tiếp theo là chèn ảnh vào các tài liệu Google Docs, Google Sheets, file PDF,…
Chèn chữ ký vào Google Docs
Các bước thực hiện cách tạo chữ ký trên Google Drive sau đó chèn vào Docs được thực hiện như sau:
– Bước 1: Đầu tiên, bạn cần truy cập vào Google Docs và mở tài liệu muốn chèn chữ ký vào.
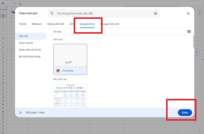
– Bước 2: Trên thanh menu, chọn Insert (Chèn) >> chọn Image (Hình ảnh) >> chọn Google Drive để mở thư viện hình ảnh trong Google Drive.
– Bước 3: Bạn hãy tìm đến ảnh được tải lên có chữ ký của bạn, sau đó nhấp Insert (Chèn) để đưa ảnh vào tài liệu.
– Bước 4: Sau đó, bạn hãy thực hiện điều chỉnh kích thước, vị trí và kiểu hiển thị. Bạn cần lựa chọn các mục như sau:
+ In front of text: Chữ ký nằm nổi phía trên văn bản.
+ Wrap text: Văn bản tự động bao quanh chữ ký.
+ Break text: Chữ ký đứng riêng một dòng.
– Bước 5: Cuối cùng, bạn thực hiện lưu tài liệu như bình thường để hoàn tất.
Chèn chữ ký vào Google Sheets
Dù Google Sheets chủ yếu được dùng cho bảng tính, nhưng bạn vẫn có thể chèn chữ ký khi cần xác định bảng lương, bảng điểm, chấm công hoặc các biểu mẫu khác. Cách chèn chữ ký vào Google Sheets cụ thể như sau:
– Bước 1: Đầu tiên, bạn thực hiện mở file Google Sheets chứa bảng tính bạn đang cần phải ký
– Bước 2: Bạn cần chọn vào ô muốn đặt chữ ký >> chọn vào menu Insert (Chèn) >> chọn Image >> chọn Image over cells (Hình ảnh đè lên ô).
Tùy chọn này sẽ cho phép ảnh chữ ký của bạn hiển thị phía trên nhiều ô và không bị giới hạn kích thước.
– Bước 3: Bạn tiếp tục chọn ảnh chữ ký được lưu trong Google Drive và nhấn Insert (Chèn).
– Bước 4: Cuối cùng, bạn kéo thả ảnh để căn chỉnh vị trí sao cho nằm đúng khu vực cần ký. Bạn cũng có thể thu nhỏ hoặc phóng to để chữ ký trông cân đối với nội dung bảng tính.
Cách 2 – Tạo chữ ký trực tiếp trên Google Drive bằng công cụ Vẽ Drawing của Google Docs
Nếu bạn không có sẵn ảnh chữ ký hoặc muốn tạo một chữ ký mới ngay trong Google Docs, công cụ Drawing (Bản vẽ) là lựa chọn tiện lợi nhất. Tính năng này cho phép bạn vẽ chữ ký trực tiếp bằng chuột, bút cảm ứng hoặc trackpad mà không cần tải lên bất kỳ hình ảnh nào.
Dưới đây là các bước thực hiện cách tạo chữ ký trên Google Drive thông qua công cụ vẽ Drawing của Google Docs:
– Bước 1: Đầu tiên, bạn cần phải truy cập vào Google Docs và mở tài liệu càn ký.
Trên thanh menu, bạn hãy chọn Insert (Chèn) >> chọn Drawing (Bản vẽ) >> chọn New (Mới).
– Bước 2: Trong giao diện Drawing, bạn hãy nhấp vào biểu tượng Line (Đường kẻ) >> chọn Scribble (Vẽ nguệch ngoạc). Đây là công cụ cho phép bạn ký tự do giống như đang ký trên giấy.
Sau đó, bạn hãy dùng chuột, bút stylus hoặc trackpad để ký theo ý muốn.
– Bước 3: Sau khi ký xong, bạn có thể tùy chỉnh:
+ Thay đổi màu chữ ký: Chọn công cụ màu (Line color).
+ Thay đổi độ dày nét: Chọn Line weight.
+ Kéo phóng to hoặc thu nhỏ chữ ký bằng cách kéo các điểm ở viền.
– Bước 4: Để chèn chữ ký vào tài liệu, bạn nhấp vào Save and Close (Lưu và đóng). Lúc này, chữ ký sẽ tự động chèn vào tài liệu Google Docs.
– Bước 5: Cuối cùng, bạn chỉ cần căn chỉnh chữ ký trong tài liệu và nhấp vào chữ ký vừa được chèn để:
+ Di chuyển đến đúng vị trí cần ký.
+ Điều chỉnh kích thước sao cho phù hợp và cân đối.
+ Chọn kiểu hiển thị In-line (mặc định); Wrap text (văn bản bao quanh chữ ký); Break text (chữ ký đứng riêng dòng)
Cách 3 – Dùng add-on ký số miễn phí để tạo chữ ký trên Google Drive
Các add-ons phổ biến để thực hiện cách tạo chữ ký trên Google Drive thường dùng cho các tài khoản Google Workspace như là:
+ PandaDoc: Thường dùng để ký hợp đồng, đề xuất, quản lý văn bản kinh doanh. Add-ons này thường cho phép một số lượng tài liệu ký miễn phí hàng tháng.
+ Lumin PDF: Thường dùng để chỉnh sửa, chú thích và ký các tệp PDF. Gói này thường miễn phí và có giới hạn về dung lượng lưu trữ hoặc số lần chỉnh sửa ký.
Dưới đây là các bước sử dụng Lumin PDF là giải pháp tối ưu khi bạn cần ký vào tài liệu PDF mà không cần tải về máy.
– Bước 1: Đầu tiên, bạn cần mở Google Drive bằng trình duyệt web. Bạn cần nhấp chuột vào tệp PDF muốn ký bằng cách chọn Mở bằng (Open with) >> chọn Kết nối ứng dụng khác (Connect more apps) >> chọn Lumin PDF (nếu đã cài đặt).
Nếu chưa cài đặt, bạn chỉ cần vào cửa sổ Google Workspace Marketplace >> nhấp vào ứng dụng Lumin PDF và chọn nút Cài đặt (Install).
Sau đó, cấp các quyền truy cập cần thiết vào tài khoản Google và Google Drive của bạn để Lumin có thể mở và lưu tệp.
– Bước 2: Sau khi cài đặt, lần đầu tiên bạn mở một tệp PDF bằng Lumin. Tệp sẽ được mở trong giao diện chỉnh sửa của Lumin PDF trên tab mới của trình duyệt.
– Bước 3: Trong thanh công cụ bên trái hoặc phía trên cùng của giao diện Lumin, tìm và nhấp vào biểu tượng Chữ ký (Signature) (thường là hình cây bút) >> chọn Thêm chữ ký (Add Signature).
– Bước 4: Lumin PDF cung cấp ba tùy chọn để bạn tạo chữ ký điện tử:
+ Vẽ (Draw): Dùng chuột hoặc bút cảm ứng (nếu dùng tablet) để vẽ chữ ký trực tiếp. Đây là cách tạo chữ ký chân thực nhất.
+ Gõ (Type): Gõ tên của bạn. Lumin sẽ hiển thị chữ ký dưới dạng các kiểu font chữ viết tay khác nhau cho bạn lựa chọn.
+ Tải lên (Upload): Tải lên file ảnh chữ ký PNG (nền trong suốt) mà bạn đã chuẩn bị sẵn.
– Bước 5: Sau khi tạo xong, nhấn Lưu (Save) chữ ký này. Nó sẽ được lưu trữ an toàn trong thư viện chữ ký của tài khoản Lumin của bạn để sử dụng cho các tài liệu về sau.
– Bước 6: Sau đó, bạn hãy nhập lại vào biểu tượng Chữ ký (Signature) và chọn chữ ký bạn vừa tạo (hoặc đã lưu trước đó) từ thư viện.
Con trỏ chuột của bạn sẽ biến thành hình chữ thập kèm chữ ký. Bạn hãy nhấp vào vị trí trên tài liệu PDF mà bạn muốn đặt chữ ký (ví dụ: trên dòng ký tên).
– Bước 7: Sau khi chèn, bạn có thể kéo các góc của chữ ký để thay đổi kích thước cho phù hợp. Hoặc kéo chữ ký để di chuyển đến vị trí chính xác hơn.
– Bước 8: Lumin PDF có tính năng tự động lưu. Tuy nhiên, bạn vẫn nên vào và Tải xuống ( Tải xuống (Download). Lumin sẽ tự động tạo một bản sao file PDF đã được ký và lưu trở lại Google Drive của bạn, thường có tên đi kèm là “(Signed)” hoặc “(Lumin PDF)”.
Cuối cùng từ Google Drive, bạn có thể dễ dàng chia sẻ file PDF đã ký này với đối tác, khách hàng hoặc đồng nghiệp.
Yêu cầu cung cấp chữ ký điện tử trên Google Drive bằng tính năng eSignature
Nếu bạn sử dụng tài khoản Google Workspace (tính năng trả phí hoặc thử nghiệm), Google cung cấp một công cụ ký số tích hợp. Công cụ này đặc biệt hiệu quả cho các tệp Docs, PDF trên Google Drive. Công cụ này có sẵn trên ứng dụng và không cần cài đặt phần mềm bên thứ ba.
*Lưu ý: Tính năng eSignature này giúp bạn thực hiện yêu cầu xin chữ ký của người khác. Bạn sẽ không trực tiếp ký vào tài liệu đó.
Tức là bạn sẽ thực hiện quy trình yêu cầu tạo chữ ký. Khi người nhận nhận được các yêu cầu:
- Họ nhận được email thông báo qua Gmail.
- Nhấp vào liên kết, họ được đưa đến tài liệu (thường là bản xem trước PDF) trong giao diện ký kết của Google.
- Họ có thể thêm chữ ký bằng cách: Tự vẽ (Draw), Gõ tên (Type) để tạo chữ ký kiểu font chữ, Tải lên (Upload) hình ảnh chữ ký.
- Sau khi ký xong, tài liệu hoàn chỉnh sẽ được lưu trữ an toàn trong Google Drive của người gửi.
Yêu cầu tạo chữ ký trong Google Docs
Khi sử dụng tính năng eSignature yêu cầu tạo chữ ký trên Google Drive ở các tệp Docs, bạn cần thực hiện các bước như sau:
– Bước 1: Đầu tiên, bạn cần mở tài liệu bạn muốn ký trong Google Docs.
– Bước 2: Sử dụng tính năng eSignature bằng cách nhấn vào Chèn >> chọn Trường chữ ký điện tử.
+ Bạn có thể tạo trường cho chữ ký của mình (ký tự động/tự vẽ).
+ Bạn có thể tạo trường cho người khác ký (yêu cầu chữ ký).
+ Điền thông tin và xác định người cần ký bằng địa chỉ email của họ.
– Bước 3: Sau khi sắp xếp các trường chữ ký, bạn nhập email của người ký và chọn Yêu cầu chữ ký điện tử cho người nhận.
Yêu cầu tạo chữ ký trong file PDF của Google Drive
Dưới đây là hướng dẫn chi tiết nhất để tạo chữ ký trong file PDF trên Google Drive:
– Bước 1: Đầu tiên, bạn cần truy cập Google Drive và mở tệp PDF đó trong chế độ xem của Google Drive.
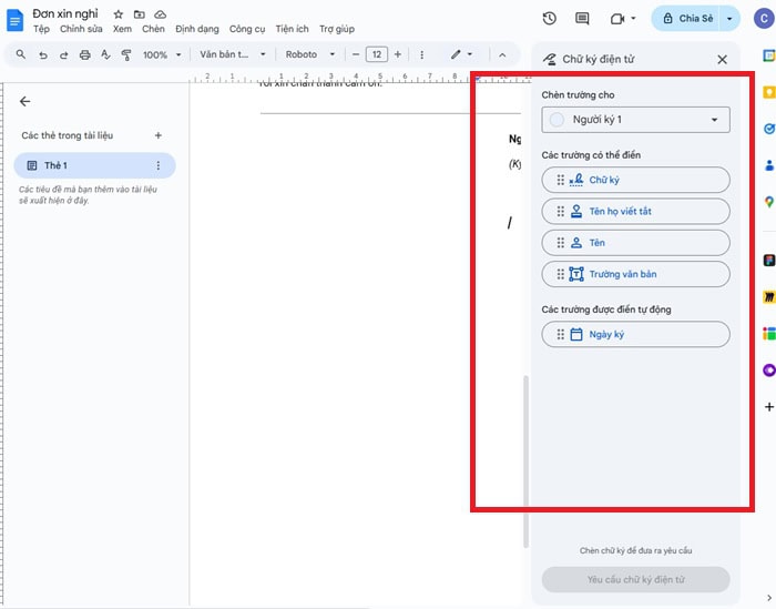
– Bước 2: Ở góc trên cùng bên trên của màn hình, bạn hãy nhấp vào biểu tượng Yêu cầu chữ ký điện tử.
– Bước 3: Trong bảng điều khiển eSignature, bạn sẽ thấy các trường có thể kéo thả (Drag and Drop) vào tài liệu:
+ Chữ ký (Signature)
+ Tên (Full Name)
+ Ngày ký (Date Signed)
+ Trường văn bản
+ Thiết lập người ký
– Bước 4: Sau khi thiết lập các trường, bạn điền email của người ký và nhấp vào nút Yêu cầu chữ ký (Request signature).
Tệp PDF đã ký sẽ được lưu an toàn trong Google Drive của bạn, kèm theo Biên bản kiểm tra chi tiết về quy trình ký.
Một số lỗi & cách khắc phục khi thực hiện cách tạo chữ ký trên Google Drive
Với những người mới, việc tạo chữ ký trên Google Drive có thể gặp phải nhiều trở ngại. Việc hiểu rõ nguyên nhân sẽ giúp bạn tránh được lỗi và không bị gián đoạn khi thực hiện. Dưới đây là một số lỗi và cách khắc phục khi thực hiện cách tạo chữ ký trên Google Drive, bạn có thể tham khảo:
Không vẽ chữ ký được
Lỗi “Không vẽ chữ ký được” thường xuất hiện khi bạn sử dụng công cụ Vẽ nguệch ngoạc (Scribble) trong Docs, khiến nét vẽ bị giật, lag hoặc không được ghi lại chính xác.
Nguyên nhân trọng tâm của lỗi tạo chữ ký này cũng do các yếu tố trọng tâm như là:
- Công cụ Vẽ đòi hỏi tài nguyên, nếu máy tính hoặc trình duyệt (do nhiều tab, cache đầy) quá tải, nét vẽ sẽ bị chậm trễ và lỗi.
- Chuột máy tính kém độ chính xác hoặc bàn di chuột quá nhạy.
Để khắc phục, người dùng chỉ cần thực hiện các bước cơ bản như sau:
- Xóa Bộ nhớ Cache và Cookies, nhằm mục đích xóa dữ liệu duyệt web để giải phóng tài nguyên.
- Hãy tắt các tab và ứng dụng chạy nền không cần thiết.
- Thử sử dụng bút cảm ứng hoặc ngón tay trên điện thoại/máy tính bảng (truy cập Docs qua app) để vẽ chính xác hơn.
- Nếu không thể vẽ, hãy sử dụng cách chèn ảnh chữ ký PNG đã chuẩn bị sẵn.
Drive không nhận ảnh chữ ký
Vấn đề xảy ra khi file ảnh chữ ký (PNG/JPEG) không thể tải lên Drive hoặc chèn thành công vào tài liệu Docs. Nguyên nhân chính gây ra vấn đề khó chịu này khi tạo chữ ký là:
- Ảnh chữ ký chụp ở độ phân giải cao khiến file nặng, gây lỗi tải lên hoặc làm Docs xử lý chậm.
- Lỗi tạm thời của Docs/Drive do sự cố kết nối hoặc lỗi đồng bộ hóa tạm thời.
Để khắc phục lỗi này một cách trực tiếp, người dùng chỉ cần thực hiện các thao tác sau:
- Sử dụng công cụ nén ảnh online (ví dụ: TinyPNG) để giảm dung lượng file xuống dưới 1MB mà không làm giảm chất lượng nét chữ. Sau đó, đảm bảo file ảnh là PNG hoặc JPEG.
- Thử tải file ảnh chữ ký trực tiếp từ máy tính lên Docs (Chèn >> Hình ảnh >> Tải lên từ máy tính) thay vì chèn từ Drive.
- Tải lại trang Docs/Drive và đảm bảo tài khoản Drive của bạn vẫn còn dung lượng trống.
Chữ ký bị mờ / vỡ nét
Lỗi này làm chữ ký mất đi độ sắc nét cần thiết, trông không chuyên nghiệp, đặc biệt khi in ra. Nguyên nhân chính khiến chữ ký khó nhìn khi tạo là do:
- Ảnh chữ ký chụp mờ, rung hoặc scan ở độ phân giải quá thấp (dưới 300 DPI).
- Chữ ký nhỏ bị kéo giãn quá giới hạn (trên 100% kích thước gốc) trong Docs, dẫn đến hiện tượng vỡ nét.
Để khắc phục lỗi này hiệu quả và nhìn thấy chữ ký rõ ràng nhất, bạn cần:
- Ký bằng bút mực đen. Scan hoặc chụp bằng chế độ Scan tài liệu ở độ phân giải cao, lưu dưới dạng PNG.
- Chỉ điều chỉnh kích thước chữ ký đến mức bằng hoặc nhỏ hơn kích thước ảnh gốc. Nếu cần chữ ký lớn, hãy chuẩn bị file ảnh gốc lớn ngay từ đầu.
- Sau khi chèn, tải tài liệu xuống dưới dạng PDF (Tệp >> Tải xuống >> Tài liệu PDF) để kiểm tra chất lượng cuối cùng.
FAQ – Câu hỏi thường gặp
Dưới đây là tổng hợp các thắc mắc phổ biến nhất xoay quanh việc sử dụng chữ ký điện tử trên Google Drive và Google Docs. Từ đó giúp bạn hoàn toàn tự tin khi áp dụng vào công việc hàng ngày.
1 – Cách tạo chữ ký trên Google Docs có giá trị pháp lý không?
Có giá trị pháp lý trong nhiều trường hợp, nhưng cần phân biệt rõ với Chữ ký số.
- Chữ ký bạn tạo bằng Docs (vẽ tay hoặc chèn ảnh) được gọi là Chữ ký điện tử. Ở Việt Nam và nhiều nước khác, chữ ký điện tử có giá trị pháp lý cho các thỏa thuận, hợp đồng dịch vụ thông thường và văn bản nội bộ. Miễn là nó có thể chứng minh được ý định ký và sự đồng thuận của các bên.
- Không phải là Chữ ký số. Chữ ký số có tính bảo mật cao hơn và thường được yêu cầu cho các giao dịch tài chính lớn, hồ sơ nhà nước, hoặc các hợp đồng có rủi ro cao.
2 – Có giới hạn số lần ký không?
Không với các công cụ mặc định của Google Docs. Có với các Add-on ký số miễn phí.
3- Có tạo chữ ký trên điện thoại không?
Có. Theo khuyến nghị, bạn nên sử dụng ứng dụng Google Docs trên điện thoại/máy tính bảng và tận dụng màn hình cảm ứng để vẽ chữ ký chân thực hơn.
>>>> Xem thêm: cách chia sẻ file trên Google Drive
Lời kết
Việc nắm vững cách tạo chữ ký trên Google Drive giúp cho hiệu suất công việc của bạn trở nên tốt hơn. Và đặc biệt giờ đây, bạn đã có nhiều phương pháp để thực hiện tạo chữ ký đơn giản nhất. Từ chèn ảnh PNG, vẽ trực tiếp bằng Docs, đến sử dụng các Add-on chuyên nghiệp như Lumin PDF, giúp loại bỏ hoàn toàn sự phụ thuộc vào máy in, máy scan và giấy tờ.
Bên cạnh đó, người dùng nên đăng ký mua Google Workspace cho doanh nghiệp để sở hữu ứng dụng Google Drive chính hãng với dung lượng lưu trữ lớn và độ bảo mật dữ liệu an toàn cao.
Hãy bắt đầu áp dụng ngay các hướng dẫn chi tiết này để thực hiện cách tạo chữ ký trên Google Docs, Google Drive. Và nếu còn bất cứ vấn đề gì thắc mắc, đừng quên liên hệ GCS Việt Nam qua các kênh sau để được hỗ trợ nhé.
- Fanpage: GCS – Google Cloud Solutions
- Hotline: 024.9999.7777

































